A digitális képszerkesztés egyik legfontosabb eszköze a kijelölés. Segítségével tudjuk a pixeleket két csoportra osztani aszerint, hogy akarunk-e vele dolgozni, vagy nem. A kijelölés veszi el a munkából a legtöbb időt, és a kijelölési módokat jól kell ismernünk, ha szép, igényes munkát akarunk kiadni a kezünkből. Ezért ez a rész bemutatja a fontosabb kijelölő-eszközöket, működésüket, előnyeiket.
Sokszor előfordul, hogy a képnek azzal a részével szeretnénk dolgozni, amit nagyon nehéz kijelölni. Viszont az a része, amire nincs szükségünk, könnyen kijelölhető. Ilyen lehet például az egyszínű háttér. Ilyenkor célszerű kijelölni a képnek a könnyen „megfogható” részét és utána megfordítani a kijelölést. A művelet eredményeként az eddig kijelöletlen területek lesznek kijelölve. A legegyszerűbben ezt a Ctrl + i billentyűkombinációval tehetjük meg. A Képablakban a Kijelölés / Invertálás menüpontot választva is elérhető ez a funkció.

A GIMP alapvető kijelölőeszközei a következők: Téglalap kijelölése (Rectangle Select), Ellipszis kijelölése (Ellipse Select), Szabadkézi kijelölés (Lasso), Varázspálca (Magic Wand, másnéven Fuzzy Select), Bézier-útvonal (Bézier Path) és az intelligens olló (Intelligent Scrissor).
A téglalap kijelölésénél a kattintás helye a téglalap egyik sarka lesz, ahol felengedjük az egeret, az lesz a másik, a kiindulóponthoz átlósan levő sarka a téglalapnak. Az ellipszis kijelölésénél a kiindulási pont a kör két érintőjének a metszéspontja lesz, a végpont pedig a másik két érintő metszéspontja. Tehát az ellipszis elméletileg egy téglalapba van rajzolva, és a téglalap minden oldala az ellipszis érintője. Tökéletes kört és négyzetet is lehet kijelölni úgy, hogy kijelölés közben nyomvatartjuk a Shift billentyűt. Ha így akarunk kijelölni, a Shiftet addig nem szabad felengedni, amíg az egérrel nem kattintottunk a kijelölés végpontjára.

A Lasszó (Lasso), másnéven Szabadkézi kijelölés (Free-Hand Selection) eszköz hivatalos neve Szabadkézi kijelölés. A Lasszó kifejezést azért használjuk, mert a GIMP eszköztárán az ikonja egy lasszó és ezt mégis könnyebb használni, mint az eredeti nevét. A Lasszóval tetszőleges alakzatot jelölhetünk ki. A kijelölni kívánt alakot az egérrel körbe kell rajzolni, az egérgomb nyomvatartása mellett. A kijelölés végét az egér gombjának felengedése jelenti. A szerzőt a "Szabadkézi kijelölés" eszközzel kattogtassuk körbe. Hogy pontosabbak lehessünk, a Ctrl + görgetés módszerével nagyítsunk rá a képre.
A Varázspálca (Magic Wand) eszköz a kép egy meghatározott pontja alapján végzi el a kijelölést. A kijelölés folyamán ki kell jelölni egy pontot. Erre csak rá kell kattintani, ez lesz a magpixel. Ha a szomszédos pixelek színe eléggé hasonlít a magpixeléhez, akkor ezek is ki lesznek jelölve. A szomszédos pixelek szomszédjait is ez alapján vizsgáljuk és jelöljük ki. A folyamat addig ismétlődik, amíg van kijelölhető pixel. A Varázspálca elvét tekintve igen hasznos eszköznek tűnik. Vegyük figyelembe azonban azt is, hogy a magpixelnél kisebb és nagyobb színértékű pixeleket is kijelöli, így a magpixel az összes kijelölt pixel középértéke. Tehát ha ki akarunk jelölni egy alakzatot, melynek színei X és Y értékek között vannak, akkor a magpixelnek pontosan a kettő között kell lennie. Ezt igen nehéz meghatározni, ezért ezt az eszközt ritkán használjuk, pl.: ha a kijelölendő tárgynak éles körvonala van, vagy nagyon elüt a háttértől.

A kijelöléseknek két alapfajtája van. A kijelölések a kép rétegeitől független sajátos csatornák, melyeket csak az aktív rétegben tudunk használni. Minden kép réteg. Ha viszont rétegként nyitunk rá egy képet egy másikra, akkor az úgy fog viselkedni, mint ahogy az a cikk jobb felső sarkában látszik, ahol egy tengerparti kép felett egy napernyő, valamint egy szörfös külön-külön rétegen látható. Ehhez a Ctrl + Alt + O kombinációt nyomjuk meg.
Ugyanitt adhatunk hozzá egy alfa "csatornának" nevezett valamit. Erről azért kell pár szó. Nos az alfa csatorna kezeli az átlátszóságot. Ha nincs alatta látható réteg (és most nincs, mert a láthatóságát kikapcsoltuk), akkor az átlátszó rész pepita kockás lesz. Ha van alfa csatorna, akkor a törlés eredménye átlátszóság lesz. A Delete billentyűt megnyomva töröljük a kijelölt területet.
Gimp 7. lecke | Bevezetés a rétegekbe
A kijelölések megszüntetésére a
A kijelölésekhez hozzáadhatjuk az újabbakat (többszörös kijelölés). Az új kijelölés az előzőhöz hozzáadódik. Az új kijelölés elvonódik az eredeti kijelölésből (kivonás). Ez néha kicsit zavaró is lehet, de mindig a kijelölés.
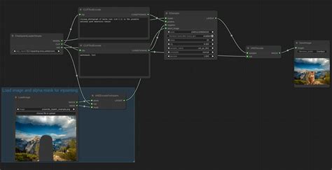
Néhanap előfordul, hogy utólag rájövünk, - mondjuk - egy gyalogos nem kellene a képre, esetleg egy régi fotóról szeretnénk eltüntetni a sérüléseket. Ilyenkor jól jön egy - úgy nevezett inpaint - algoritmus, ami odafesti az alak vagy a hiba helyére ami mögötte vagy eredetileg a képen lehetett. Először is, az eltüntetendő alakot be kell színezned pirosra (ez a plugin alapértelmezett maszk színe). Ezt a legegyszerűbben úgy teheted meg, hogy a lasszó kijelölő eszközzel körberajzolod a kívánt képelemet. Nyisd meg a plugin gyűjteményt a Filter > G’MIC menüpont kiválasztásával és a megjelenő ablakban válaszd a Repair > Inpaint [Multi-Scale] pontot.

tags: #gimp #elforgatas #utan #kijeloles